
第二届平航杯

本章简单复盘一下2024第二届平航杯服务器部分的题目
服务器
首先进行一下初始化,先仿真进入vmdk服务器,然后更换网卡为NAT,可以看到我们的ip为192.168.100.129

1 | vi /etc/sysconfig/network-scripts/ifcfg-ens33 #去掉注释符 |

但是暂时先连不上ssh,先进行一下简单的配置
1 | yum list installed | grep openssh-server #查看ssh是否安装 |

1 | vi /etc/ssh/sshd_config #编辑ssh的配置文件 |



ssh连接成功

49.该电脑最早的开机时间是什么(格式:2025/1/1 01:01:01
2022/2/23 12:23:49

50 服务器操作系统内核版本(格式:1.1.1-123)
3.10.0-1160.119.1.el7.x86_64

51 除系统用户外,总共有多少个用户(格式:1)
3

52 分析起早王的服务器检材,Trojan服务器混淆流量所使用的域名是什么(格式:xxx.xxx)
找到trojan的配置文件,一开始我找到的是初始化的配置文件,被误导做错了好多题

其实是root目录下的这个

配置文件中清楚的告诉了混淆流量的域名wyzshop1.com
53 分析起早王的服务器检材,Trojan服务运行的模式为:
A、foward B、nat C、server D、client
config.json的内容是这样的

在example里有各种运行模式的样例,一一对比,发现与nat的模板相似


54.关于 Trojan服务器配置文件中配置的remote_addr 和 remote_port 的作用,正确的是:
A
A. 代理流量转发到外部互联网服务器
B. 将流量转发到本地的 HTTP 服务(如Nginx)
C. 用于数据库连接
D. 加密流量解密后的目标地址
这里的的trojan配置作为客户端(client),将流量代理转发到境外的wyzshop1.com,服务端的配置一般只有监听本地端口这个特征比较明显。这样可以实现通过一个 Trojan 服务器可以代理访问任意网站

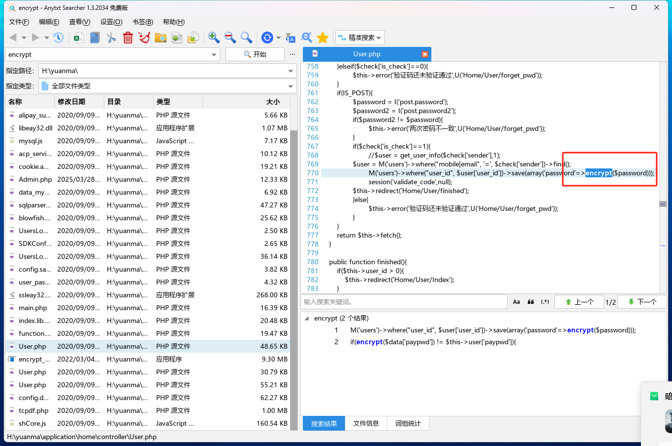
55 分析网站后台登录密码的加密逻辑,给出密码sbwyz1加密后存在数据库中的值(格式:1a2b3c4d)
f8537858eb0eabada34e7021d19974ea
找到网站源码的根目录,然后把源码down下来

建议用anytxt searcher进行多文件同步搜索,方便定位

找到加密代码,接着找加密算法,发现返回的是AUTH_CODE+输入密码进行拼接之后的md5值

搜AUTH_CODE,成功找到

那么输入sbwyz1,储存在数据库中的密码也就是md5(TPSHOPsbwyz1)
f8537858eb0eabada34e7021d19974ea

56 网站后台显示的服务器GD版本是多少(格式:1.1.1 abc)
2.1.0 compatible
启动宝塔面板

找到网站对应的php版本

去运行环境里找phpinfo

57 网站后台中2016-04-01 00:00:00到2025-04-01 00:00:00订单列表有多少条记录(格式:1)
建站,将www.tpshop.com的域名绑到我们的服务器上



可以进到主页,但是不管点哪个功能都会出现报错

先去放行3306端口,然后找到root密码
接着去database.php中把数据库名字改成宝塔里的tpshop2.0,不然最后依然会报网络错误



连接成功,但是最终到的tpshop是空的

下一步就是去找被删掉的数据库文件
没想到吧,其实缺失的sql文件在计算机里面找到了
直接运行sql文件

全局搜索login,没想到是这个目录,确实难找


找到admin的账号密码

改密码为123456,计算md5(TPSHOP123456)的值
58 在网站购物满多少免运费(格式:1)
100000

59 分析网站日志,成功在网站后台上传木马的攻击者IP是多少(格式:1.1.1.1)
222.2.2.2
GET /?s=/admin/\x5Cthink\x5Capp/invokefunction&function=call_user_func_array&vars[0]=file_put_contents&vars[1][]=peiqi.php&vars[1][]=

60 攻击者插入的一句话木马文件的sha256值是多少(格式:大写sha256)
870BF66B4314A5567BD92142353189643B07963201076C5FC98150EF34CBC7CF
整个网站源码down下来,然后扔d盾里

61 攻击者使用工具对内网进行扫描后,rdp扫描结果中的账号密码是什么(格式:abc:def)
administrator:Aa123456@
62 对于每个用户,计算其注册时间(用户表中的注册时间戳)到首次下单时间(订单表中最早时间戳)的间隔,找出间隔最短的用户id。(格式:1)
180
1 | SELECT |

63 统计每月订单数量,找出订单最多的月份(XXXX年XX月)
2017年1月
1 | SELECT |

64 找出连续三天内下单的用户并统计总共有多少个(格式:1)
1
1 | SELECT DISTINCT a.user_id |

- Title: 第二届平航杯
- Author: WL
- Created at : 2025-04-21 08:38:45
- Updated at : 2025-04-24 23:03:27
- Link: https://redefine.ohevan.com/2025/04/21/平航杯/
- License: This work is licensed under CC BY-NC-SA 4.0.